Patientensuche nach Medikament
Zitat von Henning Müller und Kollegen am 13. Mai 2025, 9:03 UhrGuten Morgen,
ist es möglich, in der Statistik (oder auch irgendwo anders) einen Filter zu erstellen, der dafür sorgt, dass eine Liste ausgespuckt wird, die ausschließlich Patienten anzeigt die ein bestimmtes Medikament (bzw. Wirkstoff) verordnet bekommen haben?
Sonnige Grüße aus dem Siegerland 🙂
Guten Morgen,
ist es möglich, in der Statistik (oder auch irgendwo anders) einen Filter zu erstellen, der dafür sorgt, dass eine Liste ausgespuckt wird, die ausschließlich Patienten anzeigt die ein bestimmtes Medikament (bzw. Wirkstoff) verordnet bekommen haben?
Sonnige Grüße aus dem Siegerland 🙂
Zitat von Henning Müller und Kollegen am 13. Mai 2025, 9:56 UhrDanke für die Antwort. Das hab ich so auch versucht, aber wo kann ich dann eingeben, WELCHES Medikament ich suche? „Inhalt“ bezieht sich leider nur auf den Inhalt des Krankenblatts, also Texte aller Art. Ich finde einfach keine weitere Untergruppe oder Ähnliches, in der ich einen Wirkstoff eingeben kann.
Danke für die Antwort. Das hab ich so auch versucht, aber wo kann ich dann eingeben, WELCHES Medikament ich suche? „Inhalt“ bezieht sich leider nur auf den Inhalt des Krankenblatts, also Texte aller Art. Ich finde einfach keine weitere Untergruppe oder Ähnliches, in der ich einen Wirkstoff eingeben kann.
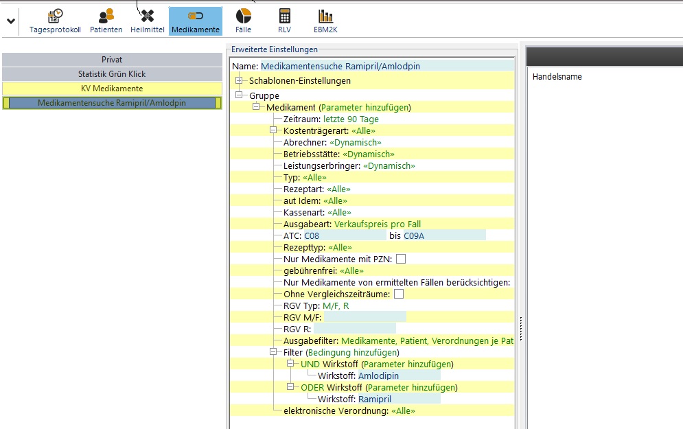
Zitat von Sonja Westkemper am 13. Mai 2025, 10:23 UhrVersuchen Sie es mal unter Medikamente
Versuchen Sie es mal unter Medikamente
Hochgeladene Dateien:Zitat von Henning Müller und Kollegen am 13. Mai 2025, 11:33 UhrAaaach, ja na klar! Manchmal sieht man den Wald vor lauter Bäumen nicht. Bin einfach von Anfang an auf dem falschen Reiter gewesen („Patienten“, statt „Medikamente“). DANKE!
Aaaach, ja na klar! Manchmal sieht man den Wald vor lauter Bäumen nicht. Bin einfach von Anfang an auf dem falschen Reiter gewesen („Patienten“, statt „Medikamente“). DANKE!
